1. New leadership imperatives for high-velocity engineering organizations
Engineering organizations today operate within environments defined by scale, interdependence, and increasing business expectations. Systems behave as distributed networks that experience partial failures, latency variations, traffic spikes, and operational unpredictability. Reliability, observability, and architectural clarity have become fundamental to sustained performance.
Over the next one to two years, engineering effectiveness will depend on how well organizations reduce cognitive load, implement consistent architectural patterns, and establish operational guardrails that balance velocity with safety. Leaders who integrate strategy, architecture, and runtime behavior into a unified model will outperform those relying on traditional project-centered approaches.
2. Modernization as a continuous architectural discipline
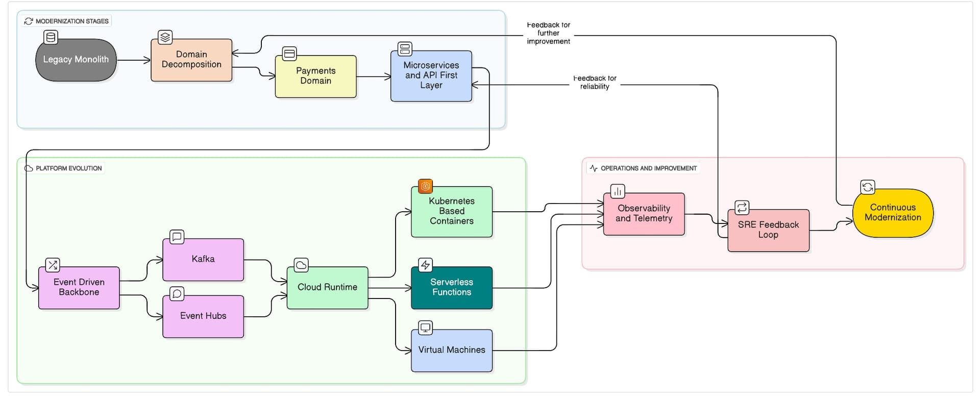
Modernization is not a destination or a singular initiative. It is a continuous architectural practice that prioritizes clarity, simplification, and long-term system resilience. Legacy complexity often emerges from architectural drift rather than poor engineering. This includes domain boundaries no longer aligned to business needs, integration patterns that add fragility, and operational workflows that do not scale.

The modernization loop reinforces an evolutionary approach that aligns architecture, automation, platform maturity, and operational insight into a continuous system of improvement.
3. Understanding the structural realities of distributed systems
Distributed systems introduce operational characteristics that leaders must account for explicitly. These characteristics influence architecture, platform capabilities, team design, and reliability strategies.
Latency becomes an architectural constraint. Failure is a constant occurrence in distributed environments. Data consistency requires intentional trade-offs, and service design demands clarity in contracts, semantics, and backward compatibility.

Idempotency example in .NET
public async Task HandleAsync(OrderPlaced evt)
{
if (await _store.HasProcessed(evt.EventId))
return;
await _processor.Process(evt);
await _store.MarkProcessed(evt.EventId);
}Idempotency is foundational for predictable event processing and reduces the operational risk associated with retries and partial failures.
4. Reliability engineering as a product capability
Reliability has evolved from an operational afterthought to a primary product capability. Organizations increasingly recognize that customers assess systems based on consistency, predictability, and recovery behavior long before evaluating features.

Circuit breaking and retry handling in .NET using Polly
var policy = Policy
.Handle<Exception>()
.WaitAndRetryAsync(3, i => TimeSpan.FromMilliseconds(200 * i))
.WrapAsync(
Policy.CircuitBreakerAsync(2, TimeSpan.FromSeconds(10))
);
return await policy.ExecuteAsync(() => _service.CallAsync());5. Evolving the engineering operating model
Modern engineering organizations require capability-based structures. Platform teams, SRE teams, and domain engineering teams must operate with clear ownership, predictable workflows, and strong architectural alignment. Ambiguity in ownership remains one of the most common causes of reduced velocity and increased incidents.

Golden paths, automated guardrails, and standardized delivery workflows reduce variability and enhance both developer experience and operational reliability.
6. Building alignment within distributed engineering teams
Distributed engineering teams require high levels of clarity around design intent, interface expectations, and operational responsibilities. Performance rarely degrades due to lack of capability but rather due to lack of shared understanding. Leaders must invest in strong communication models, consistent documentation practices, and structured decision frameworks that reduce ambiguity.
7. Leadership principles for modern engineering organizations
- Design for failure as a baseline condition.
- Optimize for mean time to recovery rather than attempting to eliminate all failures.
- Treat production insights as the authoritative feedback mechanism.
- Reduce cognitive load through standardization and clarity.
- Favor simplicity as a resilience strategy.
- Embed resilience patterns across the entire system design.
- Communicate architectural intent more frequently than may seem necessary.
Closing perspective
Engineering organizations are navigating increasing complexity driven by distributed architectures and rising expectations of reliability. Organizations that institutionalize architectural clarity, operational excellence, and consistent engineering practices will build systems that scale, recover, and evolve effectively. The next generation of engineering leadership will be defined by how well leaders unify design, culture, automation, and execution.
