Articles

Leadership insights, deep technical architectures, and hands-on blueprints across AI, data platforms, and cloud.

From projects to platforms: what it really takes to transform cloud and engineering in large enterprisesBudhisamvad
EngineeringModernizationEnterprise Platforms8 min read

From projects to platforms: what it really takes to transform cloud and engineering in large enterprises

Why most transformations fail, what actually works in regulated enterprises, and the enterprise platform transformation system.

Building Resilient, Scalable Engineering SystemsBudhisamvad
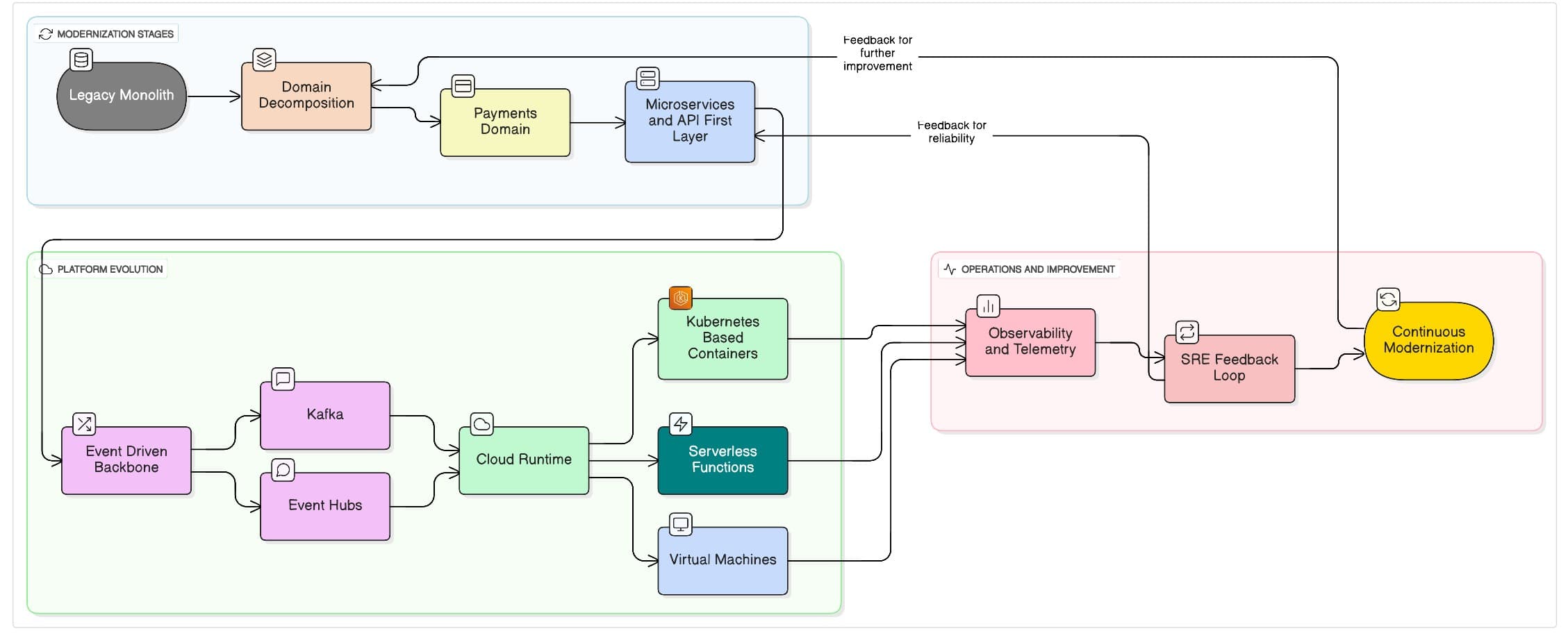
EngineeringModernizationDistributed Systems5 min read

Building Resilient, Scalable Engineering Systems

A modern blueprint for modernization, distributed systems design, platform engineering, and reliability-led engineering leadership.

Architecting the AI-Ready Data PlatformBudhisamvad
AI ArchitectureData PlatformCloud8 min read

Architecting the AI-Ready Data Platform

A practical blueprint unifying data, intelligence, and cloud-native design for modern enterprises.

Large Enterprise Cloud TransformationLinkedIn
Cloud TransformationEnterpriseStrategy6 min read

Large Enterprise Cloud Transformation

Insights into enterprise-scale cloud modernization—governance, migration maturity, and patterns for sustainable platform transformation in financial organizations.

Trends in Cybersecurity with Respect to IoT and Cloud DevicesLinkedIn
CybersecurityIoTCloud Security6 min read

Trends in Cybersecurity with Respect to IoT and Cloud Devices

Examining the interplay between cybersecurity, IoT, and cloud—how zero-trust, observability, and AI-driven defense mechanisms are reshaping digital resilience.

Platform Engineering: Industry Trends and Strategic ShiftsLinkedIn
Platform EngineeringDevOpsLeadership5 min read

Platform Engineering: Industry Trends and Strategic Shifts

A deep dive into how platform engineering is redefining developer productivity, reliability, and business velocity—bridging DevOps and product thinking.

Emerging Databases in Cloud: Roadmap for Migration and DBaaS OfferingsLinkedIn
DatabasesCloudModernization7 min read

Emerging Databases in Cloud: Roadmap for Migration and DBaaS Offerings

A roadmap to assess, migrate, and modernize enterprise data estates using managed cloud database services—enabling innovation while optimizing cost and resilience.

Exploring the Rising Trend of Micro Databases at the EdgeLinkedIn
microdatabseCloudEdge Computing5 min read

Exploring the Rising Trend of Micro Databases at the Edge

Understanding the evolution of micro-databases and their impact on edge computing, data sovereignty, and near-device intelligence across connected ecosystems.

Hybrid Cloud Architecture for BanksLinkedIn
Hybrid CloudBankingArchitecture6 min read

Hybrid Cloud Architecture for Banks

Exploring hybrid cloud adoption frameworks in financial institutions—balancing security, compliance, and agility through hybrid workloads and governance layers.